Skip to main content

Changelog

See what's new with Windmill.

Watch latest Windmill weekly keynotes

Weekly keynotes are hosted on Discord and Youtube on Friday at 5:45 pm CET+1.

See the Windmill roadmap and what's coming next

Roadmap

December 2023 - v1.227.0

Capture HTTP requests made by job scripts as observability spans

New features

  • View HTTP request traces (method, URL, status, timing) in the job details UI
  • Auto-instrumentation for Native TypeScript, MITM proxy for other languages
  • Integrates with external OpenTelemetry collectors

Full Code UI builder Beta

App BuilderReactSvelteVueUI

Write apps fully in code in React/Svelte with any libraries and see preview and code editor directly. If you like Lovable/v0.dev, you will love this since it is equivalent but much better integrated with Windmill backend flow/script/datatable capabilities.

New features

  • Write apps fully in code using React, Svelte, or Vue
  • Use any libraries of your choice
  • See preview and code editor directly
  • Integrated with Windmill backend flow/script capabilities

Hashicorp Vault integration

SecretsVaultIntegrationSecurity

Implemented true Hashicorp Vault integration for secure secrets management.

New features

  • Native Hashicorp Vault integration
  • Secure secrets management with Vault

Interactive script debugger

DebuggerPythonTypeScriptDeveloper

Add breakpoints and run an interactive debugger for Python and TypeScript.

New features

  • Add breakpoints to Python and TypeScript scripts
  • Run an interactive debugger session
  • Step through code execution

When restarting a deployed flow, you can now select a different flow version to run.

New features

  • Select any deployed flow version when restarting
  • Previous steps with matching step IDs are reused from the original run

Workspace forks

WorkspacesGit syncCollaborationv1.593.0

Create independent copies of workspaces for parallel development workflows, similar to git branches. Merge changes back to parent workspaces directly from the UI or through git sync.

New features

  • Fork workspaces to create independent development environments
  • Automatically create git branches when used with git sync
  • Merge forked workspaces back to parent workspaces from the UI
  • Multiple developers can work on separate forks simultaneously
  • Deploy individual items to parent workspace using deployment UI

Triggers can now be placed in suspended mode to queue incoming jobs without running them automatically, enabling safer debugging and testing of trigger configurations.

New features

  • Suspend triggers to queue jobs without automatic execution
  • Review and manage all suspended jobs in a dedicated table
  • Resume or discard jobs individually or in bulk
  • Updated trigger configurations automatically apply to resumed jobs
  • Useful for debugging runnable or trigger logic without disabling the trigger

Data tables

Core conceptsDatabasePersistent storagev1.591.0

Windmill Data Tables provide workspace-scoped relational data storage with near-zero setup, enabling scripts and flows to leverage SQL without exposing credentials.

New features

  • Near-zero setup relational data storage managed by Windmill
  • Workspace-scoped with automatic credential management
  • Support for Custom Instance Database (superadmin-managed) or Postgres resources
  • Safe parameterized queries in TypeScript and Python
  • Native DuckDB integration with ATTACH syntax
  • Automatic asset detection and data dependency visualization
  • Default "main" data table for simplified access
  • Full CRUD operations for all workspace members

Workspace Dependencies

Core conceptsDependenciesScript editorv1.586.0

Centralized dependency management at the workspace level for shared dependency files across scripts.

New features

  • Centralized dependency management with shared dependency files stored in /dependencies directory.
  • Support for Python, TypeScript (Bun), and PHP with language-specific annotations.
  • Two dependency modes: requirements mode (explicit) and extra mode (hybrid with inference).
  • Dependency file versioning and provenance tracking with Git sync support coming soon.
  • CLI integration for managing workspace dependencies alongside scripts and flows.
  • Creation of workspace defaults will redeploy all existing runnables for given language!

Flows now support sticky notes to help document and organize your workflows.

New features

  • Free notes that can be placed anywhere on the canvas for general comments, TODOs, or documentation.
  • Group notes that anchor around a group of nodes to explain sections or logical blocks.
  • Drag and position notes freely to annotate your workflow.

AWS Bedrock is now natively supported as an AI provider in Windmill.

New features

  • AWS Bedrock now available as a native AI provider
  • Simple configuration with AWS region and API key
  • Access to all Bedrock-supported models

Choose how the result is collected from your SQL scripts and what is returned

New features

  • legacy mode for retro-compatibility
  • Return all statements or only the last one
  • Return all rows or only the first one
  • Return all columns or only a scalar

Schedules can now use validation scripts to dynamically determine if scheduled jobs should run or be skipped until the next tick, enabling scriptable custom conditions beyond standard cron expressions.

New features

  • Configure validation scripts that determine if scheduled jobs should run or be skipped until next tick
  • Skip runs based on scriptable custom conditions (weekends, holidays, API availability)
  • Handler receives scheduled datetime and returns boolean to proceed or skip
  • Skipped runs are marked as success with skipped flag

Slack @mention triggers

IntegrationsSlackTriggersv1.567.0

Trigger Windmill scripts by @mentioning the Windmill bot in Slack channels, threads, or direct messages - in addition to slash commands.

New features

  • Trigger scripts with @Windmill in public channels, private channels, DMs, and threads
  • Use the same handler script for both /windmill commands and @mentions
  • Bot mention is automatically stripped from text before passing to handler
  • Distinguish between triggers using the command parameter (@mention vs /windmill)
  • Respond to slash commands using response_url webhook
  • Respond to @mentions using Slack Web API with bot token

Workspace admins can now configure their own Slack app with workspace-specific OAuth credentials for better isolation and independent management.

New features

  • Configure workspace-specific Slack app credentials (Client ID and Secret)
  • Workspace isolation with separate Slack apps per workspace
  • Independent rate limits per workspace
  • Automatic fallback to instance-level configuration when not configured
  • Applies to f/slack_bot/bot_token resource for workspace handlers and Slack approvals

Job Debouncing

JobsPerformanceDebouncingv1.566.1

Prevent redundant job executions by canceling duplicate jobs within a specified time window. Debouncing is enabled by default for dependency jobs.

New features

  • Cancel pending jobs with identical characteristics when new ones arrive
  • Configure custom debounce time windows
  • Use custom debounce keys for fine-grained control
  • Default debouncing enabled for dependency jobs

Windmill got a fresh look ! We developped design guidelines with consistent spacing, colors and typography, cleaner layouts and more.

AI Agents can now connect to MCP servers, enabling them to execute any tool made available by the MCP server.

New features

  • Connect MCP servers to AI Agents

AI Agent chat mode and conversation memory

AI AgentsFlow editorChatConversationv1.555.0

AI Agents in flows now support a chat mode interface with conversation history and memory capabilities.

New features

  • Chat mode toggle on flow inputs that transforms the flow interface into a chat UI.
  • Support for multiple different conversations within the chat interface.
  • New messages_context_length configuration option for AI agents to remember past conversations.
  • Persistent conversation history across flow executions for continuous interactions.

PowerShell scripts now support private repositories and array/object parameters.

New features

  • Support for private repository access
  • Parameter support for arrays and objects (PSCustomObject)

AI Agents

AI AgentsWindmill AIFlow editorStreamingToolsv1.550.0

Integrate AI agents directly into your Windmill flows with comprehensive support for all major AI providers, multimodal capabilities, streaming responses, tool integration, and structured outputs. AI agents can process text and images, call Windmill scripts as tools, stream responses in real-time, and output structured data following JSON schemas.

New features

  • Support for all major AI providers including OpenAI, Azure OpenAI, Anthropic, Mistral, DeepSeek, Google AI (Gemini), Groq, OpenRouter, Together AI, and custom AI endpoints.
  • Real-time streaming responses with detailed payload types including token deltas, tool calls, tool execution, and tool results.
  • Tool integration allowing AI agents to call Windmill scripts (inline, workspace, or Hub scripts) as tools for extended functionality.
  • Image input support for AI analysis and processing of uploaded images (requires S3 object storage configuration).
  • Structured output generation respecting JSON schemas for predictable, processable responses.

Flow Streaming & SSE Endpoints

StreamingSSEWebhooksFlow editorv1.544.0

Extended streaming capabilities to flows in addition to scripts, enabling real-time streaming for AI agents and other flow steps. Added new SSE endpoints to start and listen to jobs with comprehensive streaming support.

New features

  • Extended streaming support to flows - flows can now stream results when the last step returns a stream.
  • New SSE stream webhooks for scripts and flows.

Maintain workspace specific configurations for variables, resources, and triggers per Git branch with automatic file path transformation and clean workspace management.

New features

  • Branch-specific variables, resources, and triggers with automatic file naming based on Git branch.
  • Pattern-based configuration using glob syntax to specify which items should be branch-specific.
  • Automatic path transformation between local branch-specific files and clean workspace paths.
  • Support for commonSpecificItems (all branches) and per-branch specificItems configurations.
  • Branch name sanitization for filesystem safety with collision warnings.
  • Support for all trigger types (kafka, http, websocket, nats, postgres, mqtt, sqs, gcp) and resource files.
  • Seamless integration with Git sync for environment-specific deployments.

Windmill autoscaling now supports native Kubernetes integration, providing easier setup, improved reliability, and enhanced security compared to custom script-based solutions.

New features

  • Native Kubernetes autoscaling without custom scripts.
  • Automatic worker-group, namespace and credentials inference.
  • RBAC-based security with deployment scaling permissions.
  • Health check validation for proper configuration.
  • Seamless integration within existing Kubernetes clusters.

A new log explorer is available for flow job run detail, under the tab 'Logs', allowing fast exploration of steps logs.

New features

  • Tree view of the flow steps
  • Live status update
  • Input and result of each step

Instance groups workspace mapping

SAMLSCIMGroupsAccess controlv1.525.0

Automatically map SCIM instance groups to workspaces with configurable role assignments for streamlined user management and access control.

New features

  • Automatically add users from instance groups to workspaces when they join the group.
  • Track user origin in user listings for better visibility.
  • Support for multiple instance groups per workspace with different role assignments.

Ruby support

RubyScript editorv1.527.0

Windmill now supports Ruby scripts with bundler-compatible dependency management.

New features

  • Write your Windmill script in Ruby.
  • Flexible and simple syntax.
  • Fast dependency installer with caching.
  • Bundler-compatible gemfile syntax for dependency management.
  • Private gem repository support.

Two new improvements on the VS Code extension. It will now automatically sync its workspaces configuration with the windmill CLI ones, and has yaml syntax validation for flow.yaml files.

New features

  • Flow.yaml syntax validation
  • Workspace configuration sync with CLI

AI Chat API mode

AI ChatWindmill AIv1.520.0

The AI Chat panel now supports API mode, allowing direct interaction with Windmill resources through conversational commands. Access jobs, scripts, flows, resources, variables, schedules, and workers using natural language queries.

New features

  • Direct API access through conversational interface

Dynamic select functionality is now available for flow input fields, allowing dynamic options that recompute based on other inputs.

New features

  • Create dynamic select fields for flow input steps.
  • Options recompute dynamically based on other flow input arguments.
  • Support for TypeScript and Python implementations.
  • Conditional logic for filtering and sorting options.

Email error handlers

Error handlingEmailWorkspacev1.520.0

Email error handlers are now available for workspace and trigger error handling. Send automated error notifications via email when jobs fail, supporting multiple recipients and integration with existing error handling workflows.

New features

  • Email error handlers for workspace-level error notifications
  • Support for multiple email recipients with validation
  • Available for both workspace and trigger-specific error handling
  • Integration with existing Slack, Teams, and custom error handlers
  • Self-hosted instances only (requires SMTP configuration)

Windmill's MCP integration now provides API endpoints for comprehensive workspace management, enabling programmatic control of Jobs, Resources, Variables, Schedules, and Workers through the Model Context Protocol.

New features

  • Add access to the windmill API through the MCP server

We introduce native result streaming in 1.518.0. Returns a stream (any AsyncGenerator or iter compatible object) as a result OR to stream text before the result is fully returned. It works with Typescript (Bun, Deno, Nativets), Python and is compatible with agent workers. If not returning the stream directly, we introduce 2 new functions on our SDK: wmill.streamResult(stream) (TS) and wmill.stream_result(stream) (Python), to do it mid-script. It's made with LLM action in mind because many scripts nowadays interact with LLM that have streaming response that can be returned in a streaming manner as a result. We will progressively refactor all our relevant hub scripts that are compatible with streaming to leverage this new capability. The stream only exists while the job is in the queue. Afterwards, the full stream becomes the result (or added as the field "wm_stream" if there is already a result).

New features

  • return stream objects to stream directly results
  • compatible with LLM sdks to stream their response as-is
  • new SDK functions to stream within the job
  • once job is finished, full stream becomes the result

Enhanced git sync

Git syncCLIRepository managementv1.519.0

Improved git sync initialization, workspace settings UI controls, and branch-specific configuration management with improved CLI commands.

New features

  • Enhanced repository setup workflow with better error handling and user guidance.
  • Trigger pull/push operations directly from the workspace settings UI for seamless git sync management.
  • Trigger settings pull from UI to sync git-sync configuration from repository to workspace.
  • Improved CLI commands for managing wmill.yaml and backend synchronization.
  • Branch-specific overrides in wmill.yaml with promotion overrides for advanced deployment workflows.

Ducklake

assetsstoragev1.519.0

First class support for Ducklake

New features

  • Configure ducklakes in your workspace settings with a catalog SQL database and an S3 storage
  • Use the windmill database as a catalog
  • Datalakes are assets and can be explored like any database
  • Use a ducklake in DuckDB with the `ATTACH 'ducklake://name' AS dl` syntax
  • `ATTACH 'ducklake' AS dl` shorthand for the main ducklake

Trigger error handlers

Error handlingTriggersWorkspacev1.505.0

Trigger error handlers now allow you to configure specific error handling for individual triggers. Override workspace error handlers with custom, Slack, Teams, or email notifications per trigger.

New features

  • Configure error handlers for individual triggers (HTTP routes, Webhooks, Kafka, SQS, WebSocket, Postgres, NATS, MQTT, GCP, Email)
  • Override workspace error handlers with trigger-specific handling
  • Support for custom scripts, Slack, Teams, and email error handlers
  • Additional arguments and retry configuration for custom error handlers
  • Works with scripts only (not flows)

Assets

assetsstoragescriptsflowsv1.505.0

Visualize your data flow and automatically track where your assets are used

New features

  • Assets are automatically parsed from your code
  • Read / Write mode is infered from code context
  • Add S3 file assets easily through the editor bar
  • Flow graph displays asset nodes as input or output depending on the infered read / write mode
  • You can manually select the Read / Write mode for an asset when it is ambiguous in the code
  • Passing a resource or an s3 file object as input of a flow will display it as an input asset in the run preview
  • Assets page to see where your assets are used
  • Explore database / S3 Object Preview button
  • Unified URI syntax (res://path/to/res, s3://storage/path/to/file.csv, etc)

Rust client SDK

RustSDKClientAPIv1.500.0

Windmill now provides a comprehensive Rust client SDK for interacting with the Windmill API. The wmill crate enables developers to build Rust applications that can manage resources, execute scripts, monitor job status, and integrate seamlessly with Windmill workflows.

New features

  • Complete Rust client SDK with async/await support
  • Resource management and variable access
  • Script execution (sync and async)
  • Job status monitoring and result retrieval
  • Type-safe error handling with Rust enums
  • Integration with Windmill authentication
  • Customizable HTTP client configuration

AI form filling for scripts and flows

Windmill AIScript editorFlow editorv1.500.0

Scripts and flows can now have their input forms automatically filled using AI. Enable this feature from your scripts and flows settings.

New features

  • Optional custom instructions to guide AI form filling behavior
  • Auto-fill script and flow input forms using AI

Windmill now supports generating an OpenAPI specification from existing HTTP routes and webhooks. This allows developers to automatically export their configured HTTP triggers and webhook endpoints into an OpenAPI-compliant spec (JSON/YAML), making it easier to document, share, and integrate with other systems.

New features

  • Automatically generate OpenAPI specs from defined HTTP routes and webhook triggers.
  • Export in JSON or YAML formats.

Rust development in Windmill is now significantly faster with optimized build strategies - debug mode for previews with shared build directories, and release mode for deployments.

New features

  • Faster Rust script development with debug mode builds during testing
  • Shared build directory reduces compilation time across Rust scripts
  • Optimized production performance with release mode deployments

Windmill now supports generating HTTP routes directly from an OpenAPI specification. This allows developers to streamline the setup of HTTP triggers by importing spec files (JSON/YAML), either via URL, file upload, or raw text, and auto-generating the necessary route configurations.

New features

  • Automatically generate HTTP triggers from OpenAPI specs.

AI Flow Chat

AI ChatWindmill AIFlow editorv1.495.0

The flow builder includes an integrated AI chat panel that lets you create and modify flows using natural language. Just describe what you want to achieve, and the AI will build the flow for you, step by step.

New features

  • Uses scripts from your workspace and the Windmill Hub or generates new ones when needed
  • Updates flow inputs and connects steps automatically using context from the flow
  • Sets up loops and branches with suitable iterator expressions and conditions based on the flow data

Windmill now includes an interactive SSH-like REPL console for each worker, allowing you to run bash commands on the machine where the worker is hosted. This enables seamless on-the-fly debugging, filesystem exploration, and command execution directly from the UI.

New features

  • Open a bash REPL session per worker.
  • Execute and interact with commands in real time through a terminal UI.
  • Supports working directory navigation (`cd`) and multi-command scripts.
  • Live job output rendered using a full-featured xterm.js-based interface.
  • Cancel running commands (jobs) with keyboard interrupts or UI controls.
  • View and inspect code pending executions.
  • Auto-handling of common terminal behaviors (input prompt, history).

Windmill now supports PEP-723 inline script metadata, providing a standardized way to specify script dependencies and Python version requirements directly within your script. This implements the official Python packaging standard for inline script metadata. Besides, release brings refactor to Python runtime selection logic giving developer more precise control over Python version requirements than the simple annotations

New features

  • Specify dependencies with syntax from PEP-723
  • Use version specifiers to select Python version.
  • Select Python version with accuracy down to minor version.

Windmill now supports using AWS OIDC for instance object storage configuration.

New features

  • Added AWS OIDC support for instance object storage

DuckDB

scriptsstoragev1.493.0

You can run DuckDB scripts in-memory, with access to S3 objects and other database resources. You no longer need a scripting language for your ETL pipelines with DuckDB/Polars, you can do it entirely in SQL

New features

  • S3 object integration
  • Attach to BigQuery, Postgres and MySQL database resources with all CRUD operations

You can stream the results of a large SQL query to an S3 file in your workspace storages

New features

  • Supported formats: json (default), csv, parquet
  • Set object key prefix
  • Select a secondary storage

You can manage your database resources in the Resource tab

New features

  • SQL Interactive REPL
  • Database exploration
  • All CRUD operations
  • Table creation and deletion

Connect your favorite LLMs to Windmill using the Model Context Protocol (MCP), enabling you to trigger scripts and flows through natural language conversations. This integration allows seamless interaction between LLMs like Claude and Cursor with your Windmill workspace.

New features

  • Connect any MCP-compatible LLM client to your Windmill workspace
  • Trigger scripts and flows through natural language conversations
  • Generate and manage secure MCP tokens for authentication
  • Support for popular LLM clients including Claude Desktop and Cursor

Agent Workers were completely re-designed from scratch to use HTTP only instead of requiring access to the database. They are much simpler to setup and much more secure and performant at scale and for remote envs.

New features

  • HTTP Agent Workers

AI chat assistant

AI ChatWindmill AICustom AI modelv1.480.0

The script editor now includes an integrated AI Chat Panel designed to assist with coding tasks. The assistant can generate code, fix issues, suggest improvements, add documentation, and more — all in a conversational interface.

New features

  • AI chat panel embedded in the script editor
  • Granular apply/reject controls to accept or discard individual parts of AI-generated code
  • Include context elements like database schemas, deployed script diffs, and runtime errors
  • Quick actions for common tasks such as bug fixing, refactoring, and documentation
  • Support for any AI model including self-hosted/custom base URL (now part of the community edition!)

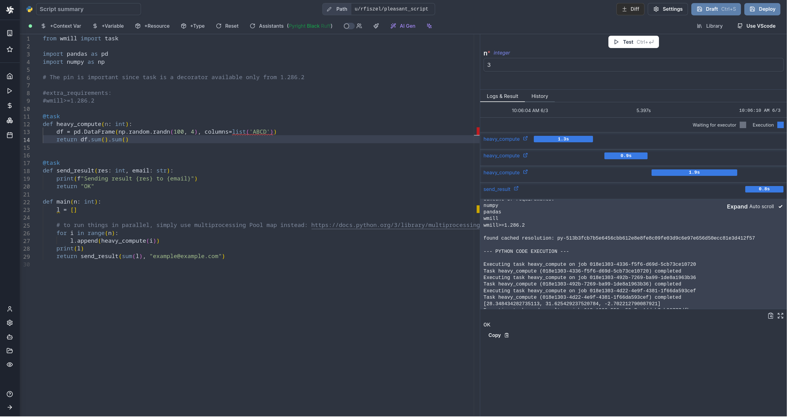
You can now re-run multiple jobs at once and transform their arguments with a JS expression.

New features

  • Select multiple jobs and re-run them
  • Select all jobs matching current filters and re-run them
  • Set arguments as a static value or a dynamic expression of the original job data
  • Handle different script and flow versions
  • Always run latest version

You can now add an input component in your app where a user can enter code with syntax highlighting and linting.

New features

  • Support for multiple languages (e.g html, javascript, python, ...)
  • Syntax highlighting and linting
  • Autocomplete

The inline script editor in the flow editor now also includes a diff toggle to quickly check the diff between the changes made and the deployed version.

New features

  • Added a diff toggle in inline script editor

Trigger scripts and flows in response to Google Cloud Pub/Sub messages.

New features

  • Connect to Google Cloud Pub/Sub topics and trigger runnables when messages are published.
  • Support for both pull and push delivery types for message consumption.
  • Process messages with basic scripts or use preprocessors for advanced message handling.
  • Access comprehensive message metadata including message ID, publish time, and attributes.
  • Configure authenticated push delivery subscriptions for enhanced security.
  • Automatically manage Pub/Sub subscriptions with flexible creation and update options.
  • Support for message ordering and custom message attributes.

It is now possible to use pin annotation to specify dependency you want to be associated with the import. In contrast with "#requirements:" syntax, it is applied import-wise instead of script-wise.

New features

  • Python Pins

The TypeScript and Python Windmill clients now include new functions that generate signed S3 objects, enabling s3 image display in public apps.

New features

  • S3 objects signing
  • S3 image display in public apps

Install the Windmill GitHub App instead of using a long lived personal access token (PAT) to authenticate with GitHub for Git sync

New features

  • No need for long lived GitHub personal access token
  • Improved controls over repo access from Windmill using the App installation scope

Filter by worker, labels or tags support wildcards (*)

New features

  • Filter by worker, labels or tags support wildcards (*)

Java

JavaCode editorv1.479.0

Windmill now supports Java scripts

New features

  • Write your Windmill script in Java.
  • Run your Java scripts locally or in the cloud.

Nushell

NushellNuCode editorv1.479.0

Nu is cross-platform and statically typed shell written in Rust. Now shipped to windmill

New features

  • Write your Windmill script in Nu.
  • Run your Nu scripts locally or in the cloud.

SQL scripts now support safe string interpolation for table and column names through backend schema validation, allowing more flexibility than prepared statements while preventing SQL injections.

New features

  • Safe string interpolation for SQL queries
  • Backend schema validation for interpolated arguments
  • Support for table and column name parameters

Windmill now supports filtering jobs by worker name.

New features

  • Filter jobs by worker name from the runs menu.

Deploy triggers

DeploymentsTriggersv1.478.0

Triggers are now supported in the Deploy to Staging/Prod feature.

New features

  • Deploy triggers to Staging/Prod.

Backend schema validation and safe interpolated arguments for SQL queries.

New features

  • Backend schema validation for scripts using the schema_validation annotation.
  • Safe interpolated arguments for SQL queries using %%parameter%% syntax.
  • Protection against SQL injections with strict validation rules for interpolated parameters.

Trigger scripts and flows in response to MQTT broker messages.

New features

  • Connect to MQTT brokers and trigger runnables in response to published messages.
  • Subscribe to multiple topics with configurable QoS levels.
  • Process messages with basic scripts or use preprocessors for advanced message handling.
  • Access message metadata including topic, QoS level, and MQTT v5 properties.
  • Support for both MQTT v3 and MQTT v5 protocols with configurable options.
  • Automatically generate TypeScript script templates for message processing.

From the app editor, the image component now support picking an image from the workspace storage bucket.

New features

  • Pick an image from the workspace storage bucket.

A new globalRecompute helper function allows triggering all component runnables from frontend scripts.

New features

  • Use globalRecompute() to recompute all components and trigger their runnables.
  • Simplifies creating custom recompute triggers in your app.

SQS triggers

AWSSQSTriggersv1.465.0

Trigger scripts and flows in response to SQS queue messages.

New features

  • Connect to AWS SQS queues and trigger runnables in response to received messages.
  • Process messages with basic scripts or use preprocessors for advanced message handling.
  • Access message metadata including queue URL, message ID, and receipt handle.
  • Handle custom message attributes and system-defined metadata.
  • Integrate with AWS resources using existing or new AWS credentials.
  • Automatically generate TypeScript script templates for message processing.

Microsoft Teams workspace scripts

Microsoft TeamsError handlingv1.462.0

Windmill now supports Microsoft Teams integration, allowing you to trigger scripts and flows directly from Teams commands and receive error notifications.

New features

  • Connect Microsoft Teams to your Windmill workspace.
  • Trigger scripts and flows using /windmill commands in Teams.
  • Configure Teams-based error and recovery handlers.
  • Support for multiple workspace connections to a Teams bot.

Lazy mode

App editorLazy modev1.460.0

Lazy mode is a feature that allows you to lazy render components which is ideal for apps with many components where most are not directly visible to the user.

New features

  • Eager mode: all components are initialized when the app is loaded.
  • Semi-lazy mode: components are initialized when the app is loaded but are in a hidden state.
  • Lazy mode: components are not initialized when the app is loaded.
  • You can provide component ids to wait the initialization of before the initial refresh.

Windmill now supports more AI providers and models.

New features

  • Anthropic Claude 3.7 Sonnet with extended thinking mode
  • DeepSeek Chat & Reasoner
  • Google Gemini
  • Groq
  • OpenRouter
  • Custom OpenAI API-compatible provider

Mocked API files

Code editorMockingLocal developmentv1.451.0

Windmill now supports simulating API interactions locally with a mocked API file.

New features

  • Simulate API interactions using a JSON file.
  • Store and retrieve variables and resources locally.

Trigger scripts and flows in response to database transactions.

New features

  • Connect to a Postgres database and trigger runnables in response to INSERT, UPDATE, DELETE transactions.
  • Utilize Postgres's logical replication streaming protocol for efficient and low-latency triggering.
  • Track transactions on all tables, specific schemas, or specific tables with column selection.
  • Filter rows using simple WHERE conditions for specific table tracking.
  • Manage Postgres publications and replication slots directly from the interface.
  • Automatically generate TypeScript script templates for tracked tables and schemas.

Select Python version for your script.

New features

  • Annotate Python version directly in scripts.
  • Set global Python version via environment variable.
  • Automatic version assignment to lockfile for new scripts.
  • Default to Python 3.11 for existing scripts without specified version.
  • Enterprise Edition support for S3 cache by Python version.

Support for NATS triggers to run jobs when messages are received.

New features

  • Add support for NATS triggers to run scripts and flows when messages are received from NATS subjects
  • NATS triggers run on the server side without consuming worker resources

Windmill now supports Oracle scripts.

New features

  • Write your Windmill script in Oracle.
  • Run your Oracle scripts locally or in the cloud.

Triggers and captures

Flow editorCode editorv1.445.1

Capture triggers inputs from test mode.

New features

  • Capture and record webhook trigger calls in Test mode
  • Reuse captured trigger inputs for testing
  • Update flow input schema directly from captured test data
  • Support for different argument types (numbers, strings)
  • Easy deployment and testing with saved arguments

Workspace color

Workspace settingsv1.445.0

Users can now customize their workspace color to better distinguish between different workspaces.

New features

  • Set a custom color for your workspace
  • See workspace color in the sidebar
  • See workspace color in the workspace switcher

Approve or reject flow steps directly from Slack with support for form inputs.

New features

  • Interactive approval/rejection buttons directly in Slack messages
  • Form inputs displayed as Slack modals
  • Support for dynamic form options and default values
  • Multiple approval requests can be sent to different Slack channels
  • Available in both Python and TypeScript clients

C#

C#Code editorv1.438.0

Windmill now supports C# scripts.

New features

  • Write your Windmill script in C#.
  • Run your C# scripts locally or in the cloud.

Cloud and enterprise users can now set a custom public URL for their app.

New features

  • Set a custom public URL for your app

Enterprise users can now search jobs and logs using our new indexer service powered by the rust search engine Tantivy.

New features

  • Updated helm charts to run the indexer service and enable full text search
  • Search jobs from anywhere, querying path, args, results or even job logs
  • Minimal grafana-like tool to explore service logs

You can now force the dark or light theme for your app.

New features

  • Force dark theme
  • Force light theme
  • Automatic mode that will match the system color scheme

Enterprise users now have access to a dedicated dashboard for tracking feature requests and issues.

New features

  • Private issue tracking dashboard
  • Feature request tracking
  • Automatic email and Slack/Discord notifications
  • GitHub integration for issue tracking
  • Release tracking and notifications

Seamlessly integrate and manage Windmill webhooks using Svix.

New features

  • Easily add and manage Windmill webhooks with Svix
  • Automate webhook creation and management through a user-friendly interface
  • Securely connect Windmill instances with Svix for efficient data flow

Support for Kafka triggers to run jobs when messages are received.

New features

  • Add support for Kafka triggers to run scripts and flows when messages are received from Kafka topics
  • Kafka triggers run on the server side without consuming worker resources

We've updated our pricing to make it more transparent and easier to understand.

New features

  • Compute-based pricing with compute units (2 worker-gb-month)
  • Flexible worker memory allocation (1GB, 2GB, or >2GB)
  • Per-seat pricing with half-price operator seats

Critical alerts notifications are now displayed in the UI.

New features

  • Critical alerts notifications are now displayed in the UI

Windmill AI now supports Mistral's Codestral and Anthropic's Claude 3.5 models.

New features

  • Added support for Mistral Codestral model
  • Added support for Anthropic Claude 3.5 model

Support for WebSocket triggers to run jobs when messages are received.

New features

  • Connect to WebSocket servers and trigger scripts/flows when messages are received
  • Support for both static WebSocket URLs and dynamic URLs generated by scripts/flows
  • Configure initial messages for authentication or subscriptions
  • Filter incoming messages using JSON path matching
  • Server-side listening without consuming worker resources

Worker autoscaling automatically adjusts the number of workers based on your workload demands.

New features

  • Automatic worker scaling based on workload demands
  • Configurable min/max worker limits
  • Support for custom scaling scripts
  • Occupancy-based scaling decisions
  • Cooldown periods to prevent scaling thrashing
  • Detailed autoscaling event logging

Frontend script helper to download a file from a url, base64 encoded string, dataUrl or S3 object.

New features

  • Download a file from a url, base64 encoded string, dataUrl or S3 object.

Deno 2.0

Script editorv1.407.0

Deno has been updated to 2.0.0 in Windmill.

New features

  • Deno 2.0 runtime

Critical alerts for jobs waiting in queue.

New features

  • Add functionality to monitor job queues and trigger alerts for waiting jobs, with UI for alert management in enterprise feature.
  • The "cooldown" parameter determines the minimum duration between two consecutive alerts if the number of waiting jobs are fluctuating around the configured threshold.

Components can be moved inside containers by holding ctrl/cmd and clicking on the component.

New features

  • Adds drag-and-drop functionality for moving components between subgrids with visual feedback in the frontend grid system.

Introducing the Quick Access Menu—a streamlined solution that centralizes all key features previously scattered across side panels. Now, you can benefit from the full potential of search, enhanced by intuitive filters, all in one place.

New features

  • Powerful Searchbar: Instantly locate flows, scripts, flow logic, or generate new AI scripts.
  • Smart Filters: Easily explore components from both the Hub and your Workspace.
  • Keyboard Navigation: Quickly select components.

The goal was to be able to build and run workers on Windows without the need of Docker or WSL.

New features

  • Add Windows support for workers by updating executors and environment configurations for compatibility.

Windmill supports custom HTTP routes to trigger a script or flow.

New features

  • Trigger a script or flow via a custom HTTP route.
  • Use a preprocessor to transform the request before it is passed to the runnable.

You can now set progress of script execution from within the script (Python and TypeScript)

New features

  • setProgress
  • getProgress

You can now edit directly the YAML of flows within the flow editor.

New features

  • Edit flow metadata.
  • Edit steps ids.
  • Edit steps options.
  • Edit steps code.

Get a notification everytime on critical events such as when a job is re-run after a crash.

New features

  • Get email or Slack notifications for critical events such as everytime a job is re-run after a crash.
  • You can set an alert to receive notification via Email or Slack when the number of running workers in a group falls below a given number.

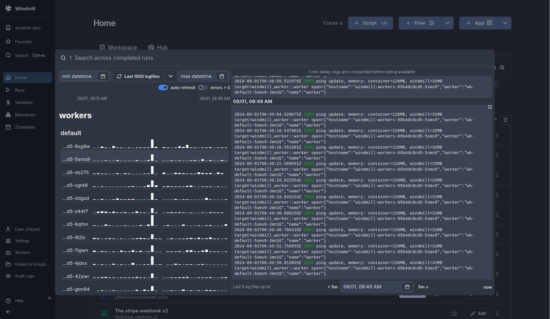
See the logs of any workers or any servers in the service logs of the search modal.

New features

  • View logs from workers, servers, and indexers directly in the service logs section.
  • Monitor logs in real-time with a 1-minute latency.
  • Visualize logs and errors with dedicated graphs for log count and error count.

Rust support

RustCode editorv1.388.0

Windmill now supports Rust scripts.

New features

  • Write your Windmill script in Rust.
  • Run your Rust scripts locally or in the cloud.

Code editor (in scripts, flows or apps) supports Vim mode (disabled by default).

New features

  • Enable Vim mode from code editors.
  • Status bar at the bottom of the editor to show modes.

Hide panels on App editor with buttons and shortcuts.

New features

  • Hide Output panel (left) with shortcut `⌘ + B` / `CTRL + B`.
  • Hide Runnable panel (bottom) with shortcut `⌘ + L` / `CTRL + L`.
  • Hide Component panel (right) with shortcut `⌘ + U` / `CTRL + U`.

On approval steps, a new toggle to continue flow execution on disapproval of approval step. If set, instead of failing the flow will bubble up the error and continue.

New features

  • New toggle to continue flow execution after disapproval.
  • Would allow to put a branchone right after to handle both cases separately.
  • New toggle to continue flow execution after disapproval.
  • If any disapproval/timeout event is received, the resume payload will be similar to every error result in Windmill, an object containing an `error` field which you can use to distinguish between approvals and disapproval/timeouts.

Email triggers

Script editorFlow editorv1.376.0

Scripts and flows can now be triggered by the delivery of an email.

New features

  • Enable scripts and flows to be triggered by incoming emails via SMTP.
  • Provide unique email addresses for script and flow triggers, which deliver email content in both raw and parsed formats to the user scripts.

App header is now a component default for all apps, that can be moved, modified or deleted.

New features

  • Previous app header (with Recompute, Hide bar on view and Author) has been depreciated.
  • App context Summary.
  • New component Recompute all to recompute app once or at given frequency.
  • New component Topbar with a Text component with ctx.summmary and a Recompute all component.
  • Top bar component is default for all apps (can be moved or deleted).

We've made our runtime that we've called "REST" and "nativets" support npm packages and relative imports! There is now no difference in the syntax of TypeScript/Bun scripts and native scripts. Native scripts still only support a subset of what node supports (just the fetch operation) but many npm packages can still be used because that's all they use under the hood (for instance, windmill-client and axios).

How to activate? Just add //native to the head of your script. Windmill will automatically convert between 'nativets' and 'Bun' scripts based on the presence of this header so you can always just pick TypeScript (Bun) and decide at the end if you want to accelerate it with 'native' if possible.

We've also changed the default docker-compose/helm template to go from 4 small native workers with each 1 subworker to 1 bigger native worker with 8 subworkers as it performed better in our benchmarks. If you need more throughput, simply increase the replicas of the native workers, don't increase the number of subworkers past 8 as the interleaving will result in lower throughput.

This is a huge improvement as you can now make our native runtime an implementation details and we can unify everything under the standard "TypeScript" language without anything Windmill-specific. Legacy native/fetch scripts will still work but the new REST button now simply prefill a Bun script with a //native header.

Native runtime is great for scripts that are doing simple fetch and require little compute but are io-bound on the response from the API. You can get parallelization of 8 requests/scripts at a time with a single worker, resulting in 8x better throughput between Bun and native scripts at scale.

New features

  • Support for npm packages and relative imports in `REST` and `nativets` runtimes.
  • Unified syntax between TypeScript/Bun scripts and native scripts.
  • Automatic conversion between `nativets` and `Bun` scripts based on `//native` header.
  • Improved scaling strategy with a single bigger native worker managing more subworkers.
  • Legacy scripts compatibility while promoting new REST standard with pre-filled Bun script templates.
  • Parallelization capabilities allowing 8 simultaneous fetch operations.

Windmill now pre-bundles TypeScript (Bun) scripts using Bun bundler and caches them on S3 and locally at deployment time. Furthermore, if a Bun script is run while not being pre-bundled, it will be re-bundled. This will increase stability and optimize (in some cases with 60% improvement) the execution time and the memory consumption, in particular for scripts with many/heavy imports and relative imports.

We also did improvements for non-deployed scripts using better caching strategies for the dependency cache. You cannot do any faster than running a pre-bundled script aside from having the script being already running which is what dedicated workers are made for. This makes Windmill the fastest platform to run TypeScript.

However, in very rare cases (< 1%), this might break existing bun scripts that are incompatible with being bundled. If you notice such issue for a particular script after the upgrade, add //nobundling to the top of the script.

New features

  • TypeScript Bun scripts are automatically pre-bundled.
  • Cold start improvement.
  • Memory usage improvement.

Dynamic select is an helper function within scripts that allows you to create a select field with dynamic options.

New features

  • Create dynamic select fields within scripts.
  • Options within the select field can dynamically change based on input arguments.
  • Support for TypeScript and Python.
  • Conditional logic within the function to filer and sort select options based on specified conditions.

Improved the flow status viewer readability.

New features

  • Improved dark mode theme.
  • You can now pick the iteration to view from directly in the graph.
  • For branchall, branchone, while loop and forloops, the status of the branch/iteration is now displayed in the top node. For instance, for branchone, it will also allow you to know which branch was picked.
  • Now the color of the forloop itself corresponds to the entire forloop status and not the iteration. The iteration status is in the "Do one iteration" block.
  • The forloop detail page now lists every iteration status, even if you have a thousand one without having to load them all.
  • The nodes such as forloop and branchall that collect multiple results now show separately the collection of the results of all subflows and the result of the selected branch/iteration.

Full-text search on runs using tantivy and command palette for quick actions.

New features

  • Integrated Search bar in every workspace, accessible via `Ctrl + K` on PC and `⌘K` on Mac, or through the sidebar Search button.
  • Direct navigation capabilities from the Search bar to various sections including Home, Runs, Variables, Resources, and Schedules.
  • Advanced search features using special keys to search across completed runs, script content, and logs, with content search limitations in non-Enterprise editions.

The Navbar component facilitates control over an app by changing its ctx.query and jumping into another app.

New features

  • Change the behavior of the app by manipulating the query arguments and hash of the URL.
  • Open an external URL in a new tab.
  • Open another Windmill app, which allows for creating embedded apps where the user navigates between several of your Windmill apps.

Flow versioning

Flow editorScript editorApp editorv1.357.0

Flows now have versions just like scripts and apps.

New features

  • Versions for flows.
  • Redeploy Scripts, Flows, Apps from past version.
  • Fork Scripts, Flows, Apps from past version.
  • Deployment message for Scripts and Flows.

OneOf inputs

Script editorFlow editorv1.347.0

Added new type of input `oneOf@, that displays an option between multiple objects.

New features

  • OneOf support in TypeScript scripts and their auto-generated UIs.
  • OneOf support in flow inputs and their auto-generated UIs.
  • OneOf support in any UI-built schema

Windmill now automatically tracks relative imports in Bun and Python such that if you update a common dependency and update its imports, it will now re-trigger deployment and lockfile computation of all the scripts that depend on it (it was working for Python but not Bun before).

Windmill can now also track such imports in inline scripts of flows and will surgically update the inline lockfiles of those flows if the relative imports change.

New features

  • Automatic re-trigger of deployment and lockfile computation of all the scripts that depend on Bun script.
  • When doing `wmill sync pull`, the wmill-lock.yaml will now automatically be updated, avoiding re-triggering lockfile computation for all files, only the ones that have changed from last sync.
  • Flows inline lockfile can now be updated locally using `wmill flow generate-locks`, which is the equivalent of `wmill script generate-metadata --lock-only` but for flows` inline scripts.

We have released our new Windmill Billing Portal https://portal.windmill.dev/.

You can access your Portal from your Instance settings, in the "Core" tab. Or by visiting https://portal.windmill.dev/, entering your email and then accessing the link sent via email. Update contact information, billing details and subscription (seats & workers) from the portal. From there, you can also enable/disable any time automatic renewal and automatic debit (therefore payment by invoice).

In the Usage section, you can find the seats of workers usage of your Prod instance, and check whether your use of Windmill corresponds to your subscription. There is a ‘Report an error’ button, please use it if reported usage is incorrect.

It's also an opportunity for us to explain our new way of managing license keys for self-hosted instances.

As you know, when you subscribe to Windmill, you receive a license key to enter in the instance settings. Now, this key automatically updates every day as long as the subscription is valid. A key is valid for 35 days and expires as soon as an updated key replaces it. This system relieves you from having to worry about your key expiring. Now everything is automatic as long as your subscription is valid. You can still contact us for exceptions.

New features

  • Windmill Billing Portal available at https://portal.windmill.dev/
  • See info on subscription and usage.
  • Update contact info from your portal.
  • Update subscription and billing details.
  • Automatic license key renewal.

Secondary storage

Persistent Storagev1.340.0

Read and write from a storage that is not your main storage by specifying it in the S3 object as "secondary_storage" with the name of it.

New features

  • Add additional storages from S3, Azure Blob, AWS OIDC or Google Cloud Storage.
  • From script, specify the secondary storage with an object with properties `s3` (path to the file) and `storage` (name of the secondary storage).

Windmill AI has been upgrading from GPT 4 and GPT-3.5-turbo to GPT-4o

New features

  • Faster execution.
  • You do not need to change your existing OpenAI resource.

Apps are executed on behalf of publishers and by default cannot access viewer's resources.

If the resource passed here as a reference does not come from a static Resource select component (which will be whitelisted by the auto-generated policy), you need to toggle "Resources from users allowed".

The toggle "Static resource select only / Resources from users allowed" can be found for each runnable input when the source is an eval.

New features

  • By default, dynamic resource input from app runnables can only be filled from components Resource Picker.
  • With a toggle on each dynamic resource input, you can allow to pass resources from user or scripts & flows outputs.

Concurrency limit observability

Concurrency limitsScript editorFlow editorv1.331.0

Obversability around concurrent jobs has been improved from the Runs menu.

New features

  • Filter jobs by their Concurrency Key.
  • Graphical view can be set to Concurrency (instead of Duration by default), allowing to see the number of concurrent jobs at a given time.

When set to full height, a component (in its respective view type, desktop or mobile) components will have their height go down until the end of the parent container (if no, canvas).

New features

  • Full Height, Desktop mode
  • Full Height, Mobile mode

PHP support

Script editorv1.330.0

PHP is now supported as a primary language along TypeScript, Python, Go, Bash, or SQL languages.

New features

  • PHP support.

Rest scripts are in fact TypeScript fetches. They support all the normal signatures of normal TypeScript but only stdlib JavaScript and the fetch operations. Imports are not allowed. But now the full wmill API is supported.

New features

  • wmill API is now supported by nativets/REST scripts with `import * as wmill from "./windmill.ts"`

You can visualize metrics for Delayed jobs per tag and Queue delay per tag.

New features

  • Metrics for Delayed jobs per tag
  • Metrics for Queue delay per tag

Latest CLI and Git sync have 2 major improvements:

1. Wherever there is a lockfile (in scripts, flows and apps), the lockfile is now stored in a separate file (<same_path_as_script_or_inline_script>.lock) and referenced in the yaml by !inline <path of lock>. We had numerous feedback from EE customers that the lockfile were hard to diff and added lots of boilerplate to otherwise clean yaml files.

2. Script in apps (even frontend scripts) are now stored in separate files, similar to what is the case for flows. Which mean now apps are their own folders:myapp.yaml -> myapp.app/app.yaml + myapp.app/inline_script1.ts + myapp.app/inline_script1.lock + ...

This will improve greatly the ability to use commits/PR to review scripts, flows and apps changes.

To do a clean update:
- Upgrade Deno.
- Upgrade wmill CLI to latest.
- Do a wmill sync pull and push to your repo.
-update the CLI used to 1.320.3 in your GitHub actions.
- Update your git sync script (we've made that easier, just click button and save git settings).

New features

  • Scripts pulled locally come with a .lock file (separated from metadata file).
  • Script in apps are now stored in separate files.

Jobs labels

RunsScript editorFlow editorv1.316.0

Labels allow to add static or dynamic tags to jobs with property "wm_labels" followed by an array of strings (e.g. return {"wm_labels":["showcase_labels", "another_label"]}

New features

  • Runs are tagged with labels.
  • For scripts and flows.
  • Labels can be filtered from Runs menu.
  • Jobs support multiple labels.
  • In Runs menu, click on a Label to filter by it.

The AgGrid infinite table component allows you to display an Ag Grid table with infinite scrolling.

New features

  • Specific syntax to let component manage rows display.
  • Search function.

AgGrid and Database studio rows now support actions, components that will be displayed at each row of the table.

New features

  • Support the following components:
  • Button
  • Toggle
  • Select

When enabled, the flow will continue to the next step after going through all the retries (if any) even if this step fails.

New features

  • The flow will continue to the next step after going through all the retries (if any) even if this step fails.
  • This enables to process the error in a branch one for instance.
  • By default, each step is set to "Stop on error and propagate error up".

While loops execute a sequence of code indefinitely until the user cancels or a step set to Early stop stops.

New features

  • The loop will continue to run until canceled, either manually or with an Early stop for step or loop.
  • Skip failure mode.
  • Test and iteration.

Improved the experience with approval steps.

New features

  • You can now remove the deny button from approval page to force more complex patterns using forms with enums processed in ulterior steps.
  • Now approval steps resume forms at any level will be displayed at the top-level, regardless of their depths.
  • We have updated the default template and there is a new field description to add very clear instructions which support the whole range of of rich display rendering.

Map support in Rich display rendering.

New features

  • Display a map from lat and long.
  • Marker with specific location and colors.
  • Example: `return { "map": { lat: 40, lon: 0, zoom: 3, markers: [{lat: 50.6, lon: 3.1, title: "Home", radius: 5, color: "yellow", strokeWidth: 3, strokeColor: "Black"}]}`

Markdown support in descriptions

Script editorFlow editorResourcesv1.298.0

We now support GH flavored markdown for description of scripts, flows, resources.

New features

  • Markdown support for scripts descriptions.
  • Markdown support for flows descriptions.
  • Markdown support for resources descriptions.

You can set and retrieve a value given a key from any step of flow and it will be available from within the flow globally.

New features

  • Set custom flow states from any step.
  • Retrieve custom flow states from any step.
  • Supported in TypeScript and Python.

From Variables tab, admins can create custom contextual variables that will act as env variables for all jobs within a workspace.

New features

  • Create custom contextual variables that will act as env variables for all jobs within a workspace.
  • For admins only.
  • We still recommend using user-defined variables but in some cases (e.g. your imports depend on env variables), this might be a good escape hatch.

One of our large scale customers noticed that their database disk usage was much much higher than they anticipated. After investigation, we realized that our use of the database for streaming was very suboptimal in a few ways due to the nature of update in postgres. When you update a row in Postgres, it will actually keep the prior row as a dead tuple until it is collected. It doesn't matter in much case but it will if you're appending a few log lines to a 25MB log row, every 500ms.

We have completely refactored the way we deal with logs in major ways and starting on 1.295.0 you should feel comfortable having extremely large logs on Windmill

First action we took was to extract the logs from the queue table to a separate table. That was to avoid update unrelated to logs creating dead tuples. Second action was to make the streaming rate from the worker adaptive to the duration of the job, a longer job does not need to update its log every 500ms, every 2.5s is reasonable for jobs of more than 10s, 5s for 60s+, etc...

But that was still not enough, even every 2.5s an update on a 25mb log would create lots of heavy dead tuples. And 25MB is not that large, our customer should feel confident streaming GBs of logs per job with jobs that run for months.

So we completely revisited the way we store logs to only treat the database as a buffer for streaming purpose rather than long term storage. We keep the db as a 5000 char buffer to still provide the same instant preview as before but

1. On EE, the logs will be streamed to S3 if you connected your instance to S3, everything is seamless and you can still download the entire log, Windmill will take care of streaming from S3

2. non EE, the excess log (>10000 chars) will be stored on disk of the worker (mount /tmp/windmill/logs to persist those).

Now the db only stores at most 5Kb of logs per job rows, reducing the pressure on it by order of magnitudes, while users can now run jobs with unlimited logs with minimal impact on the worker or db. And the logs are still as live as before

New features

  • Logs moved to a separate table to reduce database clutter.
  • Adaptive log update frequency based on job duration to lessen database load.
  • Database used as a buffer for instant log previews, storing up to 5000 characters.
  • S3 streaming for EE users and local storage for non-EE users for extensive logs.
  • Significantly reduced database pressure, supporting unlimited log sizes with minimal impact.

On self-hosted instances, workspaces can have names and IDs updated from the workspace settings.

New features

  • Change name and/or ID of each workspace.
  • For admins only.

Windmill supports many languages, but organizations usually only use a few, now you can configure the languages that are visible and their order.

New features

  • Applies to scripts, flows and apps.
  • Global to all users within a workspace.
  • Only configurable by admins.

Workflows as code

Script editorFlow editorv1.284.0

Flows are not the only way to write distributed programs that execute distinct jobs. Another approach is to write a program that defines the jobs and their dependencies, and then execute that program. This is known as workflows as code.

New features

  • Define workflows as code in a single script intuitive and lightweight syntax.
  • Support for Python.
  • Support for TypeScript.

Pin database resource path directly within a SQL script instead of filling it through the UI.

New features

  • Use "-- database resource_path" in your script.
  • Works with PostgreSQL, MySQL, BigQuery, Snowflake, MS SQL, GraphQL.

Flow & metadata copilot

Windmill AIFlow editorScript editorv1.270.0

The Flow & metadata copilot is an assistant powered by an OpenAI resource that simplifies your script & flows building experience by population fields (summaries, descriptions, step input expressions) automatically based on context and prompts.

New features

  • Fills summary of script & flow steps.
  • Links flow step inputs to previous steps results.
  • Fills flow loops iterator expressions from context.
  • Completes branches predicate expressions from prompts.
  • Defines CRON schedules from prompts.

All secrets of a workspace are encrypted with a symmetric key unique to that workspace. This key is generated when the workspace is created and is stored in the database in the workspace_settings. You can now manually update the encryption key of a workspace, it will be re-encrypted with the new key and the previous key will be replaced by the new one.

New features

  • Manually update the encryption key of a workspace.

If configured, users who are operators in this workspace will be redirected to this app automatically when logging into this workspace.

New features

  • Set an app to pop up when an operator logs into the workspace.
  • Make sure the default app is shared with all the operators of this workspace before turning this feature on.

Database studio

App editorPostgresv1.251.1

Introducing the Database studio, a web-based database management tool that leverages Ag Grid for table display and interaction. In apps, interaction with database content made easy; from a SQL resource, display, edit, add rows, delete rows ... and connect to other components.

New features

  • Display the content of a table.
  • Edit the content of a table by directly editing the cells (only when the cell is editable).
  • Add a new row.
  • Delete a row.
  • Support of Postgresql, MySql, MS Sql, BigQuery, Snowflake.

Rich results render

Script editorFlow editorv1.251.1

Added rich results render for arrays of objects and markdown in scripts and flows.

New features

  • Support for arrays of objects.
  • Download as CSV and JSON.
  • Pagination.
  • Hide/show columns.
  • Search and filter.
  • Support for markdown.

Node.js support

TypeScriptRuntimeEnterprise &amp; Cloudv1.244.4

Windmill provides a true NodeJS compatibility mode using Bun. This means that you can run your existing NodeJS code without any modifications. Only comment //nodejs on the first line of your Bun script.

New features

  • Node.js support without any code modification.

Ag charts

App editorPostgresv1.239.0

The Ag charts component integrates the Ag charts library, enabling the visualization of data through various chart types. This component is designed to offer a flexible and powerful way to display data graphically within the application.

New features

  • Chart Display: Leverages the Ag charts library to present data in a visually appealing chart format.
  • Diverse Chart Types: Supports multiple chart types including Bar, Line, Scatter, and both Area & Range Bar that are exclusive to Enterprise Edition (because Ag charts key needed).

Decision tree

App editorComponentv1.227.0

This app component allows you to create a decision tree controlled by a flow-like structure. Each node in the tree represents a decision point with a dedicated subgrid and can lead to one or more subsequent nodes based on specified conditions.

New features

  • Each node has its dedicated container
  • Condition behavior with branches
  • Debug mode
  • setTab to override flow-like structure